

Введение в гибридные технологии разработки мобильных приложений
Авторы: Заяц А. М., Васильев Н. П.
Издательство: ЛАНЬ
Издание: 2-е изд., стер.
ISBN 978-5-8114-9555-9; 2022 г.
Кол-во страниц: 160
О книге:
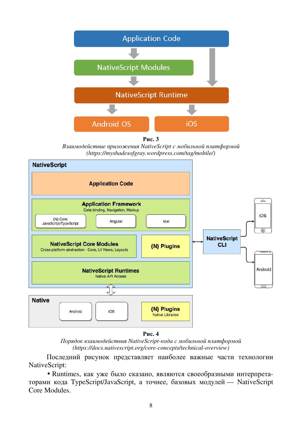
В пособии после изложения сущности гибридных приложений на основе Apache Cordova (ранее PhoneGap) и NativeScript, их особенностей, достоинств и недостатков обсуждается базовая технология Cordova, а в качестве примера строится простое приложение, использующее данные геолокации. Дан краткий обзор ряда наиболее известных библиотек JavaScript и фреймворков на их основе. Объяснено, как устанавливать и использовать инструменты командной строки для управления жизненным циклом приложения Sencha Ext JS Modern и интеграции его с Cordova. Полные листинги кодов представлены в приложении. Особое внимание уделено вопросам разработки гибридных приложений под iOS. Подробно рассматривается так называемое Ad Hoc-распространение приложений через защищённое соединение с web-сервером.
Может быть использовано в качестве учебного пособия для студентов средних профессиональных учреждений, обучающихся по специальностям направлений подготовки «Информационная безопасность» и «Информатика и вычислительная техника».