

Введение в гибридные технологии разработки мобильных приложений
Авторы: Васильев Н. П., Заяц А. М.
Издательство: ЛАНЬ
Издание: 3-е изд., стер.
ISBN 978-5-507-44502-8; 2022 г.
Кол-во страниц: 160
О книге:
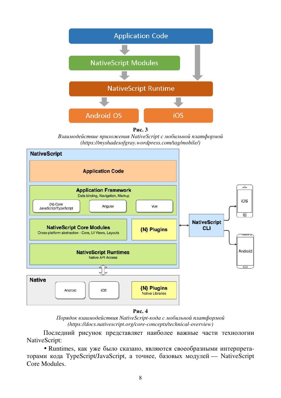
В пособии после изложения сущности гибридных приложений на основе Apache Cordova, ранее PhoneGap, и NativeScript, их особенностей, достоинств и недостатков, обсуждается базовая технология Cordova, а в качестве примера строится простое приложение, использующее данные геолокации.Дан краткий обзор ряда наиболее известных библиотек JavaScript и фреймворков на их основе. Объяснено как устанавливать и использовать инструменты командной строки для управления жизненным циклом приложения Sencha Ext JS Modern и интеграции его с Cordova. Полные листинги кодов представлены в приложении.Особое внимание уделено вопросам разработки гибридных приложений под iOS. Подробно рассматривается так называемое Ad Hoc-распространение приложений через защищённое соединение с web-сервером.